JSP에서 클래스를 사용하려면 Java src에 패키지를 생성해야한다.
그 안에 클래스 파일들을 만들고 jsp파일에서 패키지를 import 해주면 사용할 수 있다.
그 방법을 알아보도록 하겠다.
1. src/main/java를 우클릭한다. New - Package 를 클릭한다.

2. Name을 적어주고 Finish 버튼을 클릭한다.
Name의 형식은 대체로 com.사용자이름.패키지이름 이라고 생각하면 될듯

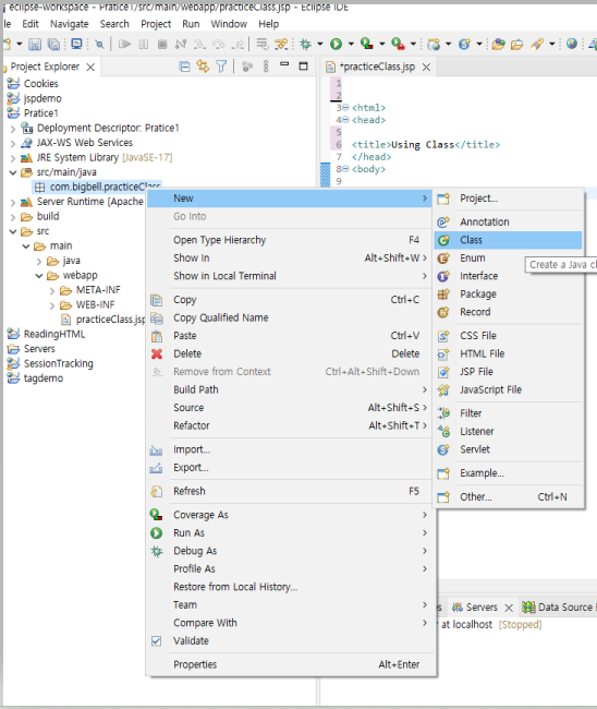
3. 만들어 놓은 패키지를 우클릭하고 New - Class 를 선택한다.

4. 클래스의 이름을 정하고 원하는 접근제어자(Modifiers)를 정해준 다음 Finish를 클릭한다.

5. Class 를 작성한다.
- Calculator.java
package com.bigbell.practiceClass;
public class Calculator {
public static int adder(int a, int b) {
return a + b;
}
public static int subtract(int a, int b) {
return a - b;
}
}

6. src - main - webapp 디렉토리에 클래스를 활용할 jsp파일을 생성한 후 코드를 작성한다.

- practiceClass.jsp
<%@ page import="com.bigbell.practiceClass.*" %>
<html>
<head>
<title>Using Class</title>
</head>
<body>
<h3>This is Class Practice.</h3>
<%
int a = 10;
int b = 5;
out.println(a + " + " + b + " = " + Calculator.adder(a, b) + "<br>");
out.println(a + " - " + b + " = " + Calculator.subtract(a, b) + "<br>");
%>
</body>
</html>
**주의할 점 **
반드시 <%@ page import="com.bigbell.practiceClass.*" %> 라고 패키지에 대한 선언을 해야한다.
7. 실행 및 실행결과


다음과 같이 정상적으로 출력이 나오게 된다.